Computer freezes/blue screen driving me insane

Discussion in 'Software' started by lockett1977, Aug 4, 2009.

  1. lockett1977

    lockett1977 Private E-2

    Hi

    I brought this problem up a few weeks back and got a ton of help from a guy,
    but I now have more info then I did then.

    My computer has been freezing up for ages I think pretty much since I bought it off Dell about 2 years ago, but it was a case of it freezing up once every blue moon then, so I didn't bother getting it sorted out. But of late it has been doing it a lot, in my previous post I had to go through all the malware stuff and then I think it was Domluc who helped me out with my start up items what I needed and didn't need at start up, not sure whether I carried this out to the letter.

    But I have noticed some other things that cause my freeze ups on occasion if I close a program down or IE it will freeze up on occasion, also the big thing that would guarantee a freeze up was watching programmes on the I-Player, but then I noticed that if I didn't watch them in full screen mode that my computer wouldn't freeze up. Also I noticed after leaving my machine on, on my return that I got a blue screen with white writing, is this the blue screen of death that people talk about with regard to Vista?.

    Do you think it could be a driver related issue, do they need to be updated for the different components in your computer?.

    Sorry if this is getting a bit to long.



    These last couple of days have been really bad, I was watching a film at the weekend through VLC player that I had watched about 6 months ago and had no problem playing it, and it kept on freezing up really bad, I would reboot my computer and open VLC up and scroll to the part where it froze up and then within 30 seconds it would freeze up again.

    So yesterday I was having a look on here for registry software because I have a feeling that this could be my problem, so after reading about how good Eusing Free Registry Cleaner is compared to CCleaner I ran it and it found 300 problems so I repaired them, then ran it again til it got to 20 problems that it couldn't solve I then went into CCleaner and got a lot more registry problems then it usually brings up think it was about 20 ran this till there was no more issues.

    I then ran the I-Player in HD mode and full screen for about 20 mins and had no freeze ups, I then tried playing the film again in VLC, and again no freeze ups. I thought I had finally cracked it, but after shutting my computer down and then putting back on later on to play one of my shows after about 20 mins into the show it froze up again, so I ran Eusing again and it brought up 25 problems so repaired them and ran it til it got to 20 problems again and then fired up VLC and again it was ok for about 20-30 mins then it froze up again, so this time I copied the entries before I repaired them then copied 20 problems that Eusing couldn't repair and the same 5 problems keep coming back. I have attached them below.

    I would appreciate any help you guys can give me on this.



    PS I was thinking of going through the steps in this post http://forums.majorgeeks.com/showthread.php?t=35246 , not sure whether this is related to my problem. Also please find some info about my computer below:

    Dell Inc. Inspiron 531
    Windows Vista Home Premium Service Pack 2
    1.90 gigahertz AMD Athlon 64 X2 Dual Core
    256 kilobyte primary memory cache
    1024 kilobyte secondary memory cache
    64-bit ready
    Multi-core (2 total)
    Not hyper-threaded

    Board: Dell Inc. 0RY206
    Bus Clock: 200 megahertz
    BIOS: Dell Inc. 1.0.3 06/15/2007

    319.94 Gigabytes Usable Hard Drive Capacity
    109.79 Gigabytes Hard Drive Free Space

    TSSTcorp DVD+-RW TS-H653A SCSI CdRom Device [CD-ROM drive]

    ST316081 2AS SCSI Disk Device (160.00 GB) -- drive 0, SMART Status: Healthy
    ST316081 5AS SCSI Disk Device (160.00 GB) -- drive 1, SMART Status: Healthy

    1982 Megabytes Usable Installed Memory

    Slot 'DIMM_1' has 1024 MB
    Slot 'DIMM_2' has 1024 MB
    Slot 'DIMM_3' is Empty
    Slot 'DIMM_4' is Empty

    c: (NTFS on drive 0) 149.21 GB 38.80 GB free
    d: (NTFS on drive 1) 160.00 GB 64.12 GB free
    e: (NTFS on drive 0) 10.74 GB 6.87 GB free

    IDE Channel [Controller] (2x)
    Standard Dual Channel PCI IDE Controller

    NVIDIA GeForce 6150SE nForce 430 [Display adapter]
    DELL 2007FP

    Microsoft iSCSI Initiator
    NVIDIA nForce Serial ATA Controller (2x)
    Standard Enhanced PCI to USB Host Controller
    Standard OpenHCD USB Host Controller
     

    Attached Files:

  2. lockett1977

    lockett1977 Private E-2

    Hi Dom

    I am just trying to do the debugging but I have got to this point
    But I cant find the minidumps on my computer, do you have any idea where I might find them?.

    Also find below my start up menu processes


    http://i37.photobucket.com/albums/e51/Vercetti1977/StartUP.png

    Thanks
     
  3. lockett1977

    lockett1977 Private E-2

    Hi Dom

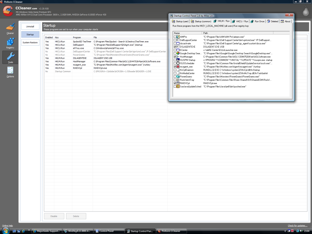
    I have sorted out my start up processes and just left the ones you told me to leave alone, but some of the ones I have unchecked in Start Up still appear in CCleaner as being enabled, should I disable them in CCleaner to?.

    http://i37.photobucket.com/albums/e51/Vercetti1977/StartUp2.png

    I just froze my computer up and then got a blue screen, but I still cant find out where the %SystemRoot%\Minidump is kept. Please find below how I have it configured

    http://i37.photobucket.com/albums/e51/Vercetti1977/Systemroot.png

    Thanks
     
  4. lockett1977

    lockett1977 Private E-2

    Ok Dom thanks I have unchecked the other ones. I have been trying to freeze my computer but haven't managed to up to now, I was thinking of the next time it freezes and goes to a blue screen, to make a note of the stop error would this be a useful thing to do?.
     
  5. AustrAlien

    AustrAlien Specialist

    Re: finding your minidumps

    Are you able to view the hidden and system files and folders? Show hidden and system files and folders by doing the following:

    Launch Windows Explorer by opening "My Computer". On the menu bar, go to
    Tools > Folder Options > and click on the "View" tab
    Using the scroll bar at the side of the dialog box, find and check-mark "Show hidden files and folders", UNcheck "Hide protected operating system files (Recommended)", and also UNcheck "Hide extensions for known file types".
    Click "Apply to All Folders", click "Apply" and click "OK".
    ---------------------------------
    The files will be in a folder called Minidump in the WINDOWS folder, on C: drive, as follows.

    C:\WINDOWS\Minidump

    Can you find the "Minidump" folder in the WINDOWS folder? If so, is there anything inside this folder?
     
  6. lockett1977

    lockett1977 Private E-2

    Hi Guys

    Still no freezes ups to report. I have just tried the below to find the minidump and it still isn't bringing anything up.

     
  7. lockett1977

    lockett1977 Private E-2

    Something else that I forgot to mention, dont know whether this is important or not, but last week I opened up task manager and noticed these massive spikes in my CPU usuage, and all I had open was task manager, is this normal?. Here is a screen shot:

    http://i37.photobucket.com/albums/e51/Vercetti1977/Spikes.jpg
     
  8. plodr

    plodr MajorGeek Super Extraordinaire Moderator Staff Member

    Please note that in your screen shot, it is showing 65 processes running so clearly a lot more is going on than just task manager!
     
  9. lockett1977

    lockett1977 Private E-2

    Hi

    I just double checked that process thing for you and I opened task manager and it said that there was 60 processes, but I had no applications open. So the only thing that it could be is my McAfee and Spybot. So should this cause those spikes in my CPU usuage?.

    I have finally managed to get not 1 blue screen but 2 and it wasn't the Iplayer or VLC that froze it which is usually the case. It happened when I closed an application down then 10 seconds later my comp froze then a few mins later I got this blue screen:

    http://i37.photobucket.com/albums/e51/Vercetti1977/1sterror.jpg


    I then rebooted I then went to open up IE and my computer froze up again and I then got this message:

    http://i37.photobucket.com/albums/e51/Vercetti1977/2nerror.jpg
     
  10. lockett1977

    lockett1977 Private E-2


MajorGeeks.Com Menu

Downloads All In One Tweaks \ Android \ Anti-Malware \ Anti-Virus \ Appearance \ Backup \ Browsers \ CD\DVD\Blu-Ray \ Covert Ops \ Drive Utilities \ Drivers \ Graphics \ Internet Tools \ Multimedia \ Networking \ Office Tools \ PC Games \ System Tools \ Mac/Apple/Ipad Downloads

Other News: Top Downloads \ News (Tech) \ Off Base (Other Websites News) \ Way Off Base (Offbeat Stories and Pics)

Social: Facebook \ YouTube \ Twitter \ Tumblr \ Pintrest \ RSS Feeds